Optymalizacja procesów księgowych w programie Wapro Fakir to klucz do zwiększenia wydajności i minimalizacji błędów. W tym artykule przedstawiamy sprawdzone metody automatyzacji księgowania dokumentów, które stanowią ponad 90% operacji w Twojej firmie. Dowiesz się, jak skutecznie korzystać z mechanizmu szablonów ustawień, by przyspieszyć codzienną pracę księgowego.
Dlaczego automatyzacja księgowania jest tak ważna?
Ręczne księgowanie dokumentów handlowych wymaga od księgowego wielu czynności: sortowania, grupowania, wybierania kontrahentów, ustawiania stałych parametrów VAT czy schematów dekretacji. To czasochłonne i często nużące zadanie. Wapro Fakir oferuje narzędzia, które pozwalają zautomatyzować te procesy, oszczędzając Twój czas i eliminując ryzyko błędów.
Najczęściej do księgowości trafiają standardowe, proste dokumenty. Gdyby program mógł zapamiętać odpowiednie ustawienia oraz wymagane dekrety i stosować je automatycznie we właściwym czasie, każdy z takich dokumentów mógłby zostać automatycznie zarejestrowany w VAT i zaksięgowany. Wystarczyłoby wtedy wprowadzić jedynie niezbędne dane, takie jak daty, czasem numer dokumentu, wybrać kontrahenta oraz wprowadzić kwotę netto operacji. W Fakirze jest to możliwe.

Przeczytaj też!
JPK_CIT – nowy obowiązek raportowy dla podatników CIT w 2026 r.
E-sprawozdania finansowe bez wysiłku – co potrafi Wapro Fakir?
Wapro eBiuro w 2026 r. – innowacje, które zmienią zarządzanie dokumentami i finansami
Jak tworzyć szablony dokumentów w Wapro Fakir?
Wapro Fakir umożliwia zapisanie osobnych szablonów ustawień dla każdego typu dokumentu i każdego kontrahenta. Każdy szablon zawiera wszystkie ustawienia, które są potrzebne do poprawnego zaksięgowania dokumentu. Dzięki temu oszczędzasz czas i minimalizujesz ryzyko błędów.
Krok 1. Przygotuj system do tworzenia szablonów
Sporządź listę kontrahentów i typów dokumentów, które najczęściej pojawiają się w Twojej księgowości.
Krok 2. Stwórz listę szablonów dokumentów niezbędną w Twojej organizacji
Dla każdego kontrahenta utwórz osobny szablon ustawień, zawierający wszystkie niezbędne parametry.
Większość kontrahentów obsługiwanych jest za pomocą jednego lub dwóch typów operacji, które są rejestrowane w różnych dokumentach. Na podstawie tego w Wapro Fakir wprowadzono możliwość przypisywania dla każdego typu dokumentu oddzielnego szablonu ustawień, dostosowanego do konkretnego kontrahenta. Dla różnych kontrahentów możesz utworzyć odrębne szablony, np.:
- Koszty paliw dla dostawcy paliw,
- Opłaty za energię elektryczną,
- Usługi kurierskie od konkretnego dostawcy.
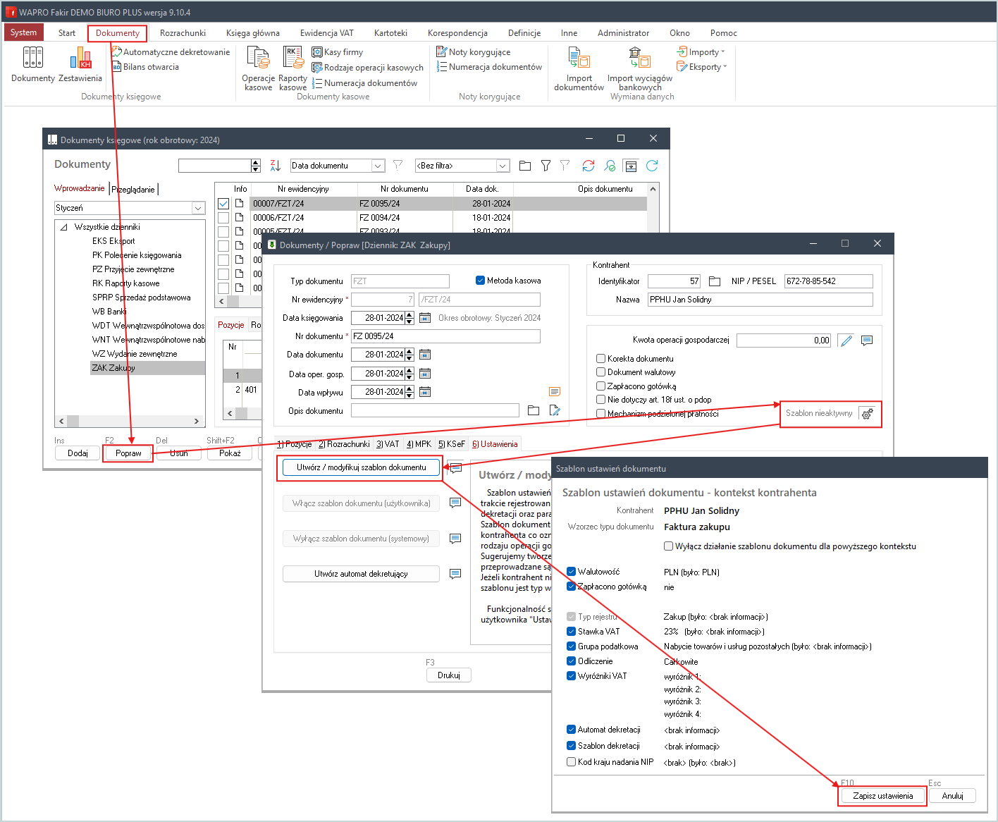
Aby utworzyć nowy szablon dokumentu zaloguj się do programu Wapro Fakir i w głównym menu kliknij pozycję Dokumenty. Następnie wybierz wprowadzony dokument, na bazie którego ma powstać szablon i kliknij przycisk Popraw. Z prawej strony okna edycji widoczna jest pozycja Szablon nieaktywny - kliknij ikonę
, aby go aktywować. W kolejnym etapie wybierz opcję Utwórz/modyfikuj szablon dokumentu i zdefiniuj ustawienia w wyświetlonym oknie.

Szablon ustawień dokumentu można utworzyć na podstawie obecnie wprowadzonego dokumentu lub wybrać spośród wcześniej zapisanych szablonów. Decyzja, co ma być zapisane w szablonie, zależy od Ciebie. Zakres ustawień można dowolnie modyfikować. W ten sposób, podczas pracy z programem, można kolejno zapisywać szablony dla wszystkich standardowych operacji. Program je zapamięta i będzie wykorzystywał w kolejnych etapach pracy.
Krok 3. Przetestuj działanie szablonu na kilku dokumentach próbnych
Przed masowym zastosowaniem, sprawdź działanie szablonów na kilku dokumentach próbnych.
Krok 4. Po prostu księguj
Po jednorazowym utworzeniu szablonu, podczas księgowania wystarczy zwykle:
- wskazać kontrahenta,
- podać datę,
- wpisać kwotę.
Reszta ustawień (VAT, dekretacja, schematy) uzupełnia się automatycznie.
Pamiętaj, że w przypadku dokumentów nietypowych można wyłączyć automatyczne ustawienia, korzystając z funkcji wyłączenia szablonu.
Automatyzacja księgowania w Wapro Fakir dzięki szablonom ustawień to sprawdzony sposób na przyspieszenie codziennych operacji i zwiększenie dokładności. Wykorzystanie tej funkcji pozwala na szybkie i pewne księgowanie najczęściej występujących dokumentów, pozostawiając czas na obsługę operacji nietypowych.
FAQ – Automatyzacja księgowania dokumentów w Wapro Fakir
Czym są szablony dokumentów w Wapro Fakir?
Szablony dokumentów to zapisane zestawy ustawień księgowych, które program automatycznie stosuje podczas wprowadzania nowych dokumentów. Zawierają m.in. parametry VAT, schematy dekretacji, typ dokumentu czy powiązania z kontrahentem.
Jakie dokumenty najlepiej automatyzować za pomocą szablonów?
Największe korzyści przynosi automatyzacja dokumentów powtarzalnych, takich jak:
- faktury za paliwo,
- opłaty za energię elektryczną i media,
- usługi telekomunikacyjne i kurierskie,
- stałe koszty od tych samych kontrahentów.
To właśnie takie dokumenty stanowią ponad 90% księgowań.
Czy można tworzyć różne szablony dla jednego kontrahenta?
Tak. W Wapro Fakir możesz przypisać różne szablony do różnych typów dokumentów dla tego samego kontrahenta, np. osobny dla faktury VAT i osobny dla noty obciążeniowej.
Czy szablony dokumentów są obowiązkowe?
Nie. Szablony są opcjonalne i mogą być w każdej chwili wyłączone. W przypadku dokumentów nietypowych możesz ręcznie zmienić ustawienia lub całkowicie pominąć użycie szablonu.
Jakie elementy można zapisać w szablonie dokumentu?
Zakres zapisywanych ustawień jest elastyczny. W szablonie mogą znaleźć się m.in.:
- rejestr VAT,
- stawki i sposób rozliczenia VAT,
- dekretacja księgowa,
- schematy księgowań,
- dodatkowe parametry dokumentu.
Ile czasu zajmuje przygotowanie szablonów?
Przygotowanie pierwszych szablonów wymaga jednorazowej pracy, jednak szybko się zwraca. Po ich utworzeniu księgowanie dokumentów ogranicza się zwykle do:
- wyboru kontrahenta,
- wpisania dat,
- podania kwoty.
Reszta uzupełnia się automatycznie.
Czy szablony zmniejszają ryzyko błędów księgowych?
Tak. Automatyczne stosowanie sprawdzonych ustawień znacząco ogranicza ryzyko:
- błędnych stawek VAT,
- nieprawidłowej dekretacji,
- pomyłek przy ręcznym uzupełnianiu parametrów.
Czy szablony trzeba testować przed użyciem?
Zdecydowanie tak. Zaleca się przetestowanie każdego nowego szablonu na kilku dokumentach próbnych przed jego masowym wykorzystaniem w bieżącej księgowości.
Czy mogę modyfikować szablon po jego zapisaniu?
Tak. Każdy szablon można w dowolnym momencie edytować, aktualizować lub zastąpić nowym – bez wpływu na wcześniej zaksięgowane dokumenty.
Jak szablony współpracują z automatyczną dekretacją VAT?
Szablony dokumentów są doskonałą bazą do dalszej automatyzacji, w tym wykorzystania automatów dekretujących VAT, które pozwalają jeszcze bardziej skrócić proces księgowania i zwiększyć jego spójność.
Chcesz dowiedzieć się więcej? W kolejnym tekście z serii pokażemy, jak wykorzystać automaty dekretujące VAT, by jeszcze bardziej zoptymalizować procesy księgowe w Wapro Fakir.